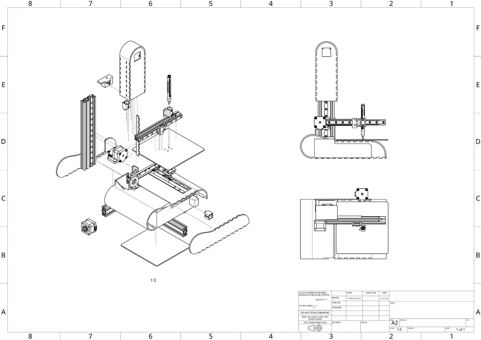
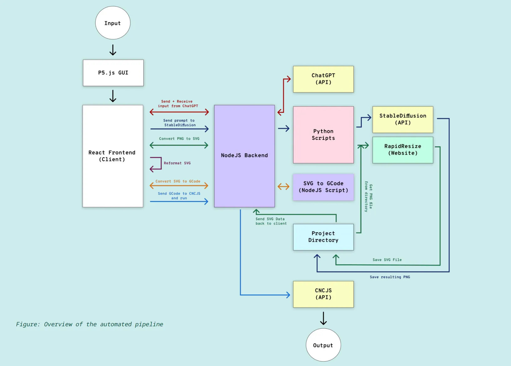
TsunComp repurposes a 3D printer into a two-dimensional plotter that visualizes conversations through AI-generated drawings. A custom application interprets dialogue, creates an image, converts it into G-code, and sends it to the printer to bring the exchange to life on paper.
TsunComp explores how human communication is interpreted, distorted, and reimagined by machines. While we’re used to seeing AI’s responses in text, watching a machine interpret your words and translate them into a real-time drawing creates a more tangible and revealing encounter with algorithmic understanding.
The project began with research into current AI usage patterns, especially around personalization and digital assistance. We then designed a conversational AI that asked light, seemingly harmless questions to build a profile of the visitor. This persona was then used to simulate decisions or behaviors on their behalf within the installation. Great attention and time was paid towards the presentation of the work. It presents itself as an installation featuring multiple layers communicating with each other. The physical installation itself, the web technologies running in the background driving the experience, various electronical components to achieve automation, and a whole branding and identity featuring deliberate design choices.
